Creative Direction at Scale

The problem I solve:

“We can’t produce consistently at scale without losing quality or direction.”

As organizations grow, creative vision fractures across teams, vendors, and platforms. I build content production systems that deliver volume without creative drift—embedding creative direction into workflows so quality becomes automatic, not enforced.

The Scale Challenge

  • Most organizations break around 100-200 assets per quarter. Creative becomes a bottleneck, quality becomes inconsistent, and every execution requires debate.

    I've solved this at two extremes:

    • Food Network: 2,000+ videos annually across 50+ talent franchises, generating hundreds of millions of views

    • Anova Culinary: Lean team producing across all channels while maintaining premium brand identity (5.0 ROAS, $700K quarterly email revenue)

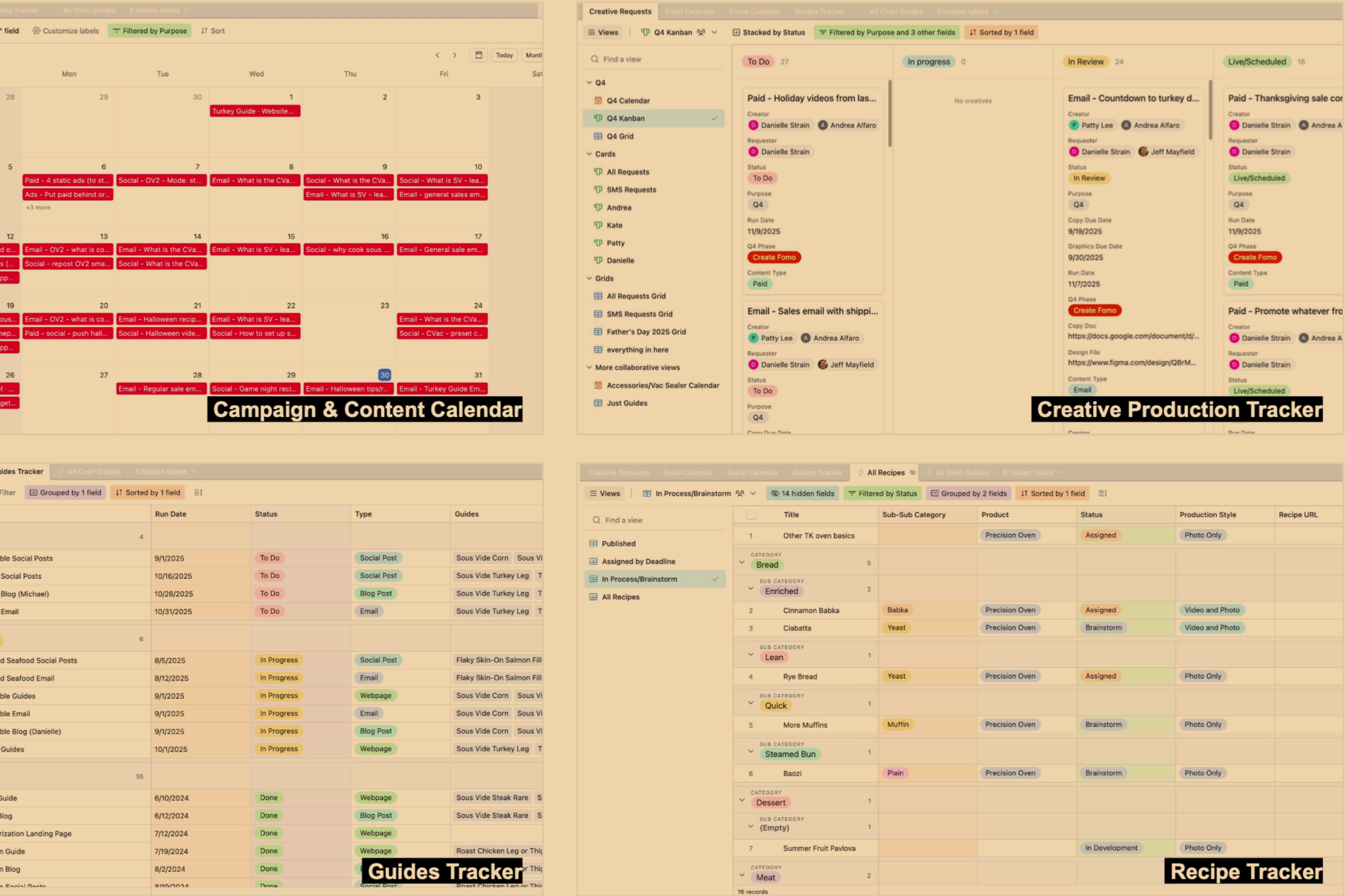
How I Build Systems that Scale

  • Creative briefs, quality checklists, and reference libraries that make good decisions automatic.

    Example: Food Network culinary production standards enabled teams to produce 2,000+ videos annually without constant creative oversight.

  • Understand who’s playing, set clear approval hierarchies, feedback tied to brand standards.

    Example: Founded Food Network's first Digital Culinary Production department, streamlining collaboration across marketing, creative, and talent.

  • Onboarding that builds taste, empowered roles with clear authority, contextual feedback that develops judgment.

    Example: Led global creative teams at Anova and managed 300+ influencer activations while maintaining consistent brand voice across 800K+ followers.

What This Enables

  • For Quality:
    Consistency across channels, predictable output, creative confidence

  • For Velocity:
    2-3x more output from same resources, reduced rework, fewer bottlenecks

  • For Business:
    Better ROI (5.0 ROAS), stronger brand recognition, sustainable team operations

Where This Shows Up

  • Digital Video Ecosystems → Food Network: 2,000+ videos annually, millions in revenue
    Social-First Content → Anova: 800K+ followers, 35% growth, 300+ influencer activations
    Always-On Marketing → Anova: 40+ email campaigns, $700K quarterly revenue
    Cross-Platform Production → Integrated systems across paid, owned, earned channels

Primary Case Studies

Previous
Previous

Brand & Creative Direction

Next
Next

Creative Direction for Growth